搜索关键词…
首页 / 手机应用 / 新闻阅读 / Cimoc

Cimoc

类型:新闻阅读 更新时间:2026-03-22 14:03:50
应用截图
应用介绍

Cimoc是资源丰富的漫画阅读软件,整合了多个知名平台的漫画内容,用户可以通过搜索快速找到想看的作品。Cimoc软件支持收藏、历史记录备份与恢复,即使更换设备也能继续阅读,还提供夜间模式保护视力。除此之外,Cimoc还支持离线下载和本地漫画阅读,让用户随时随地轻松追漫。

小编推荐 应用说明 软件地址
漫蛙2漫画 2.3.0官方版 查看
爱特漫画阅读版 1.1.639官方版 查看
圊漫漫画 4.1.0安卓版 查看

Cimoc软件功能介绍

一、自定义图源

1、首先就是打开Cimoc并进入到主页面,然后点击左上角的三横功能按钮。

2、这时页面上找到图源,点击它并进入到当前页面。

3、这里会显示所有的图源网址,点击右上角的三点图标并点击手动添加图源。

4、输入图源ID、图源名称、图源名称以及图源网址,最后点击右上角的对钩。

二、导入图源

1、同样还是打开app,这时会弹出一个复制公众号……等等提示,将第三方图源网址复制到这里。

2、导入成功后下面会有文字提示你已经成功导入图源了。

3、这时你就会发现图源界面有非常多的网址了。

Cimoc软件使用教程

1、进入Cimoc软件,在弹窗中输入图源地址;

2、输入图源,点击确定;

3、导入成功,软件下方会有提示;

4、成功之后就可以输入关键字进行搜索了;

5、搜索结果会出现不同来源的同一漫画,点击进入;

6、就可以开始阅读;

7、点击页面的倒三横;

8、可以进行图源选择。

Cimoc软件漫画源

1.点击Cimoc左上角三条杠。

Cimoc

2.点击图源。

Cimoc

3.点击右上角三个点。

Cimoc

4.点击手动添加图源。

Cimoc

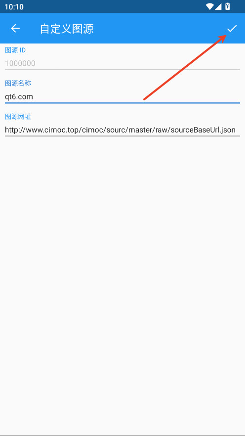
5.图源名称可自定义,在地址内输入本文提供的源。点击√即可。

Cimoc

Cimoc软件亮点

1、丰富的漫画资源

Cimoc收录了海量国内外各种类型的漫画,并第一时间更新最新的连载漫画。

2、方便快捷的分类及搜索

热门漫画、最近更新、漫画分类、漫画搜索等功能,让您快速地找到想看的漫画。

3、下载观看或在线观看

Cimoc的图片预读及缓存功能让在线阅览更流畅。但当用户无法随时连接WIFI或是网络流量不够时,可以在WIFI环境下将漫画下载至本地,这样即便断开网络连接后依然可以观看。在漫画的章节目录界面中,点击右端的“下载”即可。之后便可以在“下载管理”中查看下载进度,或是暂停/取消下载任务。

4、舒适的阅览体验

Cimoc采用独特的分图模式,自动局部显示漫画内容,图像与及文字都能清晰展现,在手机上也能舒适地阅览漫画。

Cimoc软件优势说明

1.Cimoc资源丰富,每天都会有大量的漫画资源更新,全网免费。

2.线上的漫画资源都是高清正版,给用户最舒适的看漫平台。

3.边看漫画边发表评论,与线上的用户进行互动交流,看漫更有意思。

4.可以关注自己喜欢的连载漫画,有更新,实时进行推送提醒。

详细信息
举报
  • Cimoc
  • Cimoc
  • Cimoc
  • Cimoc
同类推荐
相关专题
离线缓存的软件 看漫画软件
相关攻略MORE+
最新入库

茄子快传手机版

2026-03-22更新
70.91M v6.53.58_UD

看呗影视

2026-03-22更新
56.61M v1.0.0

鼠大侠自动点击连点器

2026-03-22更新
36.17M v4.0.0

好用便签小程序

2026-03-22更新
20.02M v7.0.8

豆花视频客户端

2026-03-22更新
43.04M v1.6.0.0

傲晨云手机

2026-03-22更新
79.12M v1.8.08

幻象灵域聊天小程序

2026-03-22更新
41.99M v12.1.6

奥维互动地图2026

2026-03-22更新
85.20M v10.5.1